一、嵌入公众号菜单
将自己做好的易企秀作品设置为公众号自定义菜单,其他人可以直接点击菜单栏触发作品链接查看作品。

01、功能权限
| 版本 | 免费版 | VIP/SVIP版会员 | 营销专业版会员 | 营销旗舰版会员 |
| 权限 | √ | √ | √ | √ |
02、操作流程
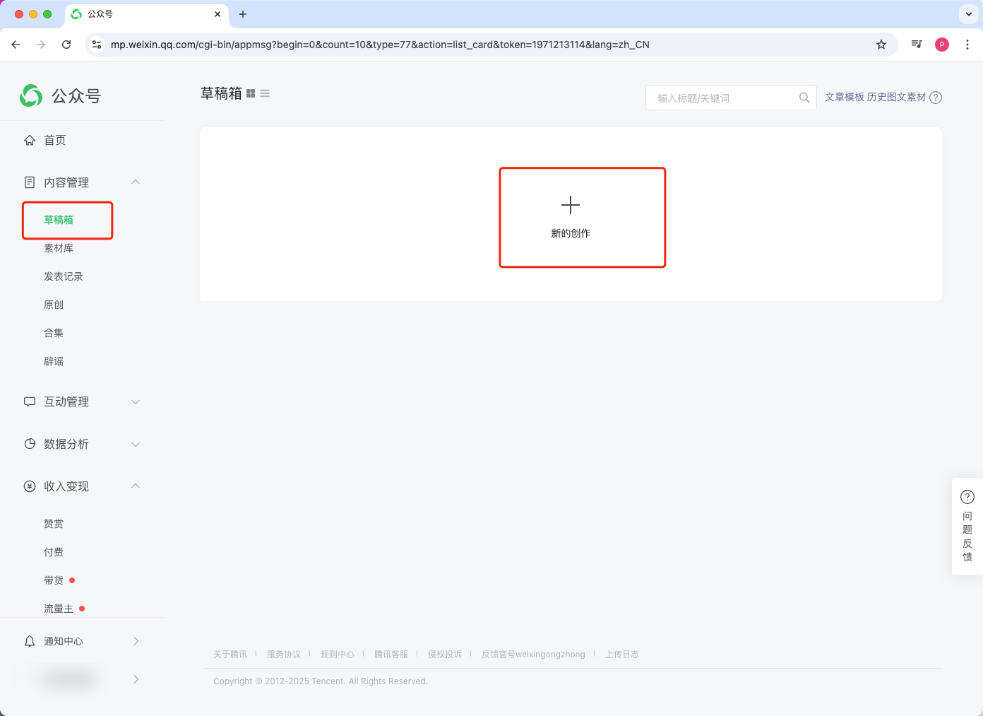
登陆微信公众平台进行自定义菜单设置
在公众号首页菜单栏点击“互动管理”进入“自定义菜单”,选择公众号中需要设置跳转链接的菜单项。
在“菜单内容”中选中“跳转小程序”,点击选择小程序

点击选择小程序

点击弹窗上的“小程序-小程序管理”

点击关联小程序
1个账号可关联10个“同主体或关联主体”小程序,3个非同主体小程序。

公众号管理员扫码关联小程序

复制小程序AppID

输入之后,点击搜索,点击下一步

点击下一步之后,出现已关联的页面

关联成功之后页面

刷新自定义菜单页面,选择小程序

选择之后点击确定

删除自动出现的路径

复制你制作的易企秀作品路径

点击保存并发布

发布之后生效效果:

二、嵌入公众号图文
以小程序卡片形式插入微信公众号推文中,点击可快速打开作品,极大地提高浏览体验,提高曝光率。
效果预览图:

01、功能权限
| 版本 | 免费版 | VIP/SVIP版会员 | 营销专业版会员 | 营销旗舰版会员 |
| 权限 | √ | √ | √ | √ |
02、操作流程
1、作品发布后,选择嵌入公众号图文。

此处可复制小程序AppID、小程序路径

2、登陆微信公众平台
点击草稿箱,写新图文

3、输入文章标题、内容,点击上方 小程序,插入作品小程序
*需要是公众号管理员或运营人员可以添加小程序,并且公号已经进行过个人或企业认证

4、点击小程序后,点击去搜索

5、在易企秀作品发布页,复制小程序ID

6、粘贴小程序ID

7、粘贴之后,点击搜索图标。点击下一步

8、在易企秀作品发布页,复制小程序路径

9、粘贴小程序路径:

10、输入卡片标题,上传卡片样式图片

11、设置完成后,点击确定,即可查看小程序效果。

制作效果
微信预览效果

如需使用自己公司的小程序,可使用【嵌入小程序】功能,点击查看如何设置>>

